网站首页
IT科技
系统运维
人工智能
应用开发
数据库
域名
新闻中心
当前位置:
首页
>
新闻中心
>
GitHub的MySQL基础架构自动化测试
游客发表
GitHub的MySQL基础架构自动化测试
发帖时间:2025-11-05 05:02:26
[IT科技]
来源:
益强编程堂
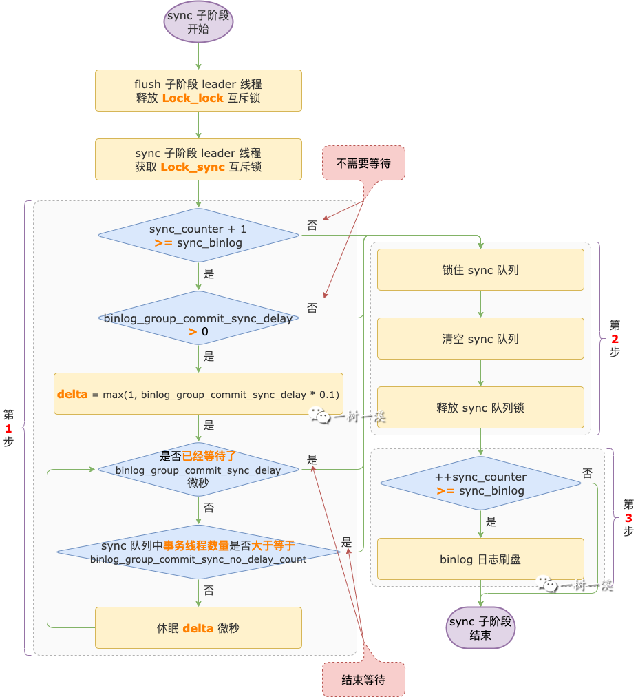
基础架构
复制.mysql backup-list locations 1.
亿华智造
益强智囊团
分享到:
新浪微博
QQ空间
腾讯微博
人人网
点点网
复制网址
打印
相关内容
如何使用隐藏分区删除教程(隐藏分区删除数据的有效方法及注意事项)
HTTP规范中的那些暗坑
鲜为人知的4个Python功能,用对了事半功倍
2020就业形势报告:计算机相关行业仍是最热,人工智能聚集北上广深
显卡安装软件教程(以NVIDIA显卡为例,详解显卡安装软件步骤,让电脑性能提升更简单)
TIOBE 5 月编程语言排行榜:C语言跑到第一,python连续两年上涨
3个用于数据科学的顶级Python库
5月份Github上热门的Java开源项目
随机阅读
以硬盘制作启动盘的教程(轻松创建自己的启动盘,解决系统问题一键搞定)
Kafka为什么快到根本停不下来?
面试官让我白话一下HTTPS,用一句话就说清楚了
4个提高效率的GitHub Actions技巧
《牧场物语电脑操作教程——让你成为农场达人》(从零基础到游戏高手,掌握关键技巧!)
也许这才是你想要的微前端方案
这回,要将 synchronized 与锁的关系讲透!!!
Java8异步编程之CompletableFuture源码解读
联想电脑开机出现关键错误的解决方案(排除联想电脑开机关键错误的方法及注意事项)
Python中的匿名函数及递归思想简析
使用Python进行线性规划示例
有效的求解方法:三行代码搞定任何线性方程
Asus装机教程(亲手打造属于自己的高性能电脑,一步步学习Asus装机技巧!)
用TypeScript编写React的最佳实践
热门排行
七彩虹GTX730显卡的性能与特点剖析(了解七彩虹GTX730显卡的卓越性能及特色功能)
如果使用 JavaScript 原型实现继承
简历中放照片么?程序员找工作的各种坑…… 及防坑指南
实用开源Javascript库,10大图像处理库推荐
解决三星硬盘无法装系统问题的有效方法(三星硬盘安装系统故障解决方法及步骤)
可用于创建桌面应用程序的优秀JavaScript框架
趣味至上主义:这5个有趣的Python库带你花式编码
我画了35张图就是为了让你深入 AQS
电脑安装系统教程(轻松学会如何使用电脑安装操作系统)
Python还是R语言?怎样学数学?机器学习的征程从这里开始……
友情链接
香港云服务器
源码下载
IT资讯网
服务器租用
亿华云
IT技术网
益华科技
源码库
企商汇
思维库
科技前瞻
益强IT技术网
创站工坊
编程之道
益华科技
益强资讯优选
IT资讯网
亿华云
益华科技
亿华互联
技术快报
极客编程
益强科技
云智核
云站无忧
运维纵横
亿华科技
益强数据堂
亿华云计算
汇智坊
益强智未来
码力社
多维IT资讯
极客码头
益华IT技术论坛
益强编程堂
益强编程舍
益强前沿资讯
全栈开发
智能时代
码上建站
益强科技
亿华智慧云
亿华灵动
益强智囊团
Copyright © 2025 Powered by
GitHub的MySQL基础架构自动化测试
,
益强编程堂
滇ICP备2023006006号-29
sitemap